金字塔决策交易系统

 找回密码
 

微信登录

微信扫一扫,快速登录

搜索
楼主: 105190

请问可否对账户动态权益做一个实时的动态权益风控?

[复制链接]

62

主题

288

帖子

288

积分

Rank: 4

等级: 专业版

注册:
2021-10-19
曾用名:
 楼主| 发表于 2025-9-15 10:17 | 显示全部楼层
admin 发表于 2025-9-15 09:17
2楼的代码在本地验证正常,只有当新的动态权益大于当前记录值时才会更新变化。否者更为最后一次记录的值 ...

本地实测2楼代码刷新数据会随着账户净值下跌变小 ,问题出在哪里呢?
截图202509151017352510.png
截图202509151017478842.png
截图202509151017548420.png
回复

使用道具 举报

3

主题

1020

帖子

1061

积分

Rank: 9Rank: 9Rank: 9

等级: 管理员

注册:
2021-5-10
曾用名:
发表于 2025-9-15 10:26 | 显示全部楼层
和所谓的刷新数据动作没有关系。截图中的现象,一定是赋值相关操作逻辑存在错误。

如果你对2楼的代码有修改过,检查相关赋值操作位置。(建议试试单独执行2楼的代码验证)
或者把你当前验证用的完整代码贴出来给我们分析下。
回复

使用道具 举报

62

主题

288

帖子

288

积分

Rank: 4

等级: 专业版

注册:
2021-10-19
曾用名:
 楼主| 发表于 2025-9-15 12:04 | 显示全部楼层
admin 发表于 2025-9-15 10:26
和所谓的刷新数据动作没有关系。截图中的现象,一定是赋值相关操作逻辑存在错误。

如果你对2楼的代码有 ...

是单独验证的,并且没有修改过您提供您的代码,所以才觉得奇怪啊


补充内容 (2025-9-15 14:06):
您在权益创新高后要记得刷新记住  然后回落再刷新看看是不是无法记住最大值
回复

使用道具 举报

3

主题

1020

帖子

1061

积分

Rank: 9Rank: 9Rank: 9

等级: 管理员

注册:
2021-5-10
曾用名:
发表于 2025-9-15 14:07 | 显示全部楼层
你把测试代码贴出来给我看下。
或者通过debugfile函数跟踪下你本地执行的逻辑,本地验证不到这个现象。
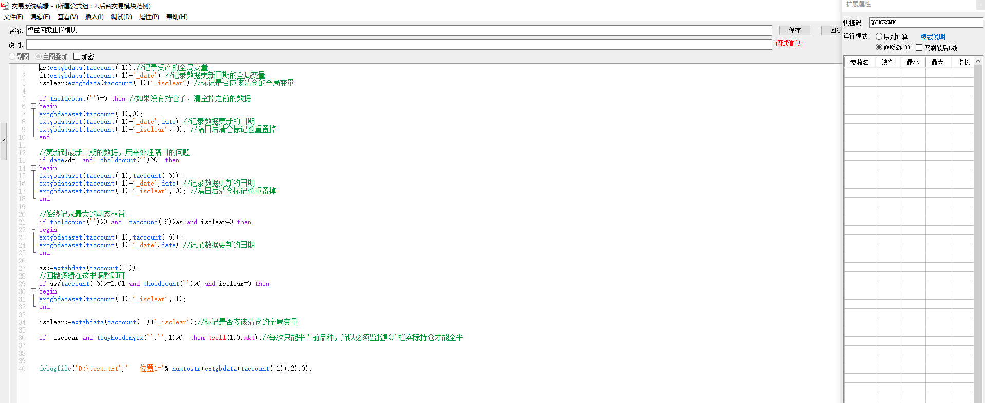
debugfile('D:\test.txt','   位置1='& numtostr(extgbdata(taccount( 1)),2),0);
回复

使用道具 举报

62

主题

288

帖子

288

积分

Rank: 4

等级: 专业版

注册:
2021-10-19
曾用名:
 楼主| 发表于 2025-9-15 14:14 | 显示全部楼层
纯复制黏贴,没有任何改动
截图202509151413373843.png
回复

使用道具 举报

62

主题

288

帖子

288

积分

Rank: 4

等级: 专业版

注册:
2021-10-19
曾用名:
 楼主| 发表于 2025-9-15 14:16 | 显示全部楼层
这是输出的

test.txt

14.73 KB, 下载次数: 3519

回复

使用道具 举报

3

主题

1020

帖子

1061

积分

Rank: 9Rank: 9Rank: 9

等级: 管理员

注册:
2021-5-10
曾用名:
发表于 2025-9-15 14:18 | 显示全部楼层
提供向日葵账号,我们远程看下
回复

使用道具 举报

62

主题

288

帖子

288

积分

Rank: 4

等级: 专业版

注册:
2021-10-19
曾用名:
 楼主| 发表于 2025-9-15 14:21 | 显示全部楼层
提示: 该帖被管理员或版主屏蔽
回复

使用道具 举报

62

主题

288

帖子

288

积分

Rank: 4

等级: 专业版

注册:
2021-10-19
曾用名:
 楼主| 发表于 2025-9-15 14:22 | 显示全部楼层
提示: 该帖被管理员或版主屏蔽
回复

使用道具 举报

62

主题

288

帖子

288

积分

Rank: 4

等级: 专业版

注册:
2021-10-19
曾用名:
 楼主| 发表于 2025-9-15 14:46 | 显示全部楼层
admin 发表于 2025-9-15 14:18
提供向日葵账号,我们远程看下

谢谢!应该就是多个后台同时赋值导致的冲突了
回复

使用道具 举报

您需要登录后才可以回帖 登录 | 微信登录

本版积分规则

手机版|小黑屋|上海金之塔信息技术有限公司 ( 沪ICP备13035422号 )

GMT+8, 2026-5-15 08:05 , Processed in 0.238146 second(s), 21 queries .

Powered by Discuz! X3.4

Copyright © 2001-2021, Tencent Cloud.

快速回复 返回顶部 返回列表